Columns
| Column | Type | Size | Nulls | Auto | Default | Children | Parents | Comments | |||
|---|---|---|---|---|---|---|---|---|---|---|---|
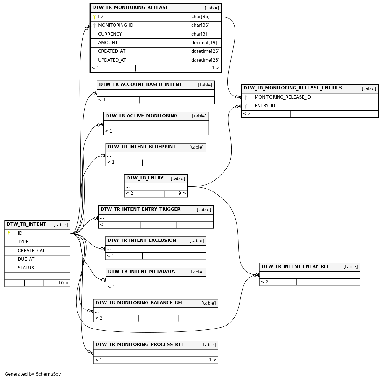
| ID | CHAR | 36 | null |
|
|
Identifies the monitoring release |
|||||
| MONITORING_ID | CHAR | 36 | null |
|
|
Identifies the intent associated with this monitoring |
|||||
| CURRENCY | CHAR | 3 | null |
|
|
The currency on which the amount of the underlying monitoring release is expressed |
|||||
| AMOUNT | DECIMAL | 19 | null |
|
|
The value of the monitoring release |
|||||
| CREATED_AT | DATETIME | 26 | CURRENT_TIMESTAMP(6) |
|
|
When the monitoring release was created |
|||||
| UPDATED_AT | DATETIME | 26 | CURRENT_TIMESTAMP(6) |
|
|
When the monitoring release was lastly updated |
Indexes
| Constraint Name | Type | Sort | Column(s) |
|---|---|---|---|
| PRIMARY | Primary key | Asc | ID |
| DTW_TR_MON_REL_MONITORING_FK | Performance | Asc | MONITORING_ID |

